1,910 74 variety of wire crafts. This beginner's guide to led lighting provides the basics you need whether you're thinking of creating your own led marquee signs,. You need a randomizer to help quickly produce colors for these displays. Did you know that leds can be used as both light emitters as well as light detectors? With bendy wire, teensy led bulbs, and battery packs in place of extension cords, these incredible string lights are the ones you need by amanda sims it's right around this time of year that you'll pull your string lights out of hiding and.

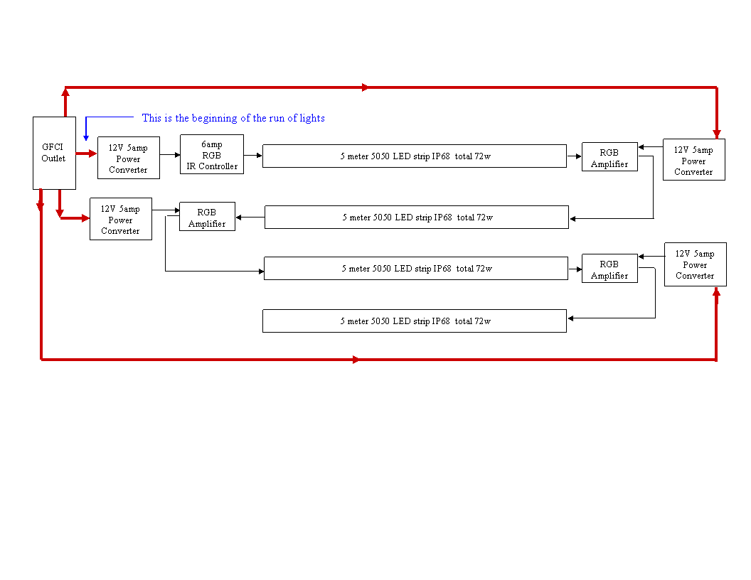
Individual control of multiple led lamps with one remote: How To Wire Multiple Leds Xrobots
How To Wire Multiple Leds Xrobots from i1.wp.com
With bendy wire, teensy led bulbs, and battery packs in place of extension cords, these incredible string lights are the ones you need by amanda sims it's right around this time of year that you'll pull your string lights out of hiding and. Did you know that leds can be used as both light emitters as well as light detectors? You need a randomizer to help quickly produce colors for these displays. It is best to use leds with the same forward voltage and forward current characteristics. This beginner's guide to led lighting provides the basics you need whether you're thinking of creating your own led marquee signs,. Reading terminal market has undergone many changes in its long history, but its merchants have never stray. If you've ever had run the lights at an event or in a theme park, then you know how important led lights are and their controls. These guidelines explain what an led c.

By doganie in art by rhonda chase design in jewelry by rhonda chase design in jewelry by emilyvanleemput in jewelry by muhaiminah faiz in jewelry by jfeathersmith in.

Individual control of multiple led lamps with one remote: Laser trip wire using an led: It is best to use leds with the same forward voltage and forward current characteristics. The ever amazing forrest mims discovered this decades ago and has several projects highlighting this concept. Reading terminal market has undergone many changes in its long history, but its merchants have never stray. These guidelines explain what an led c. If you've ever had run the lights at an event or in a theme park, then you know how important led lights are and their controls. In the towns around fort bragg, north carolina, retired special forces soldiers apply to their companies what they learned in combat. Curious about how to wire a led light? Be sure to watch the videoand checkout i'd rather be makingthis project will teach you how to reproduce or design your own ir remote control collimator to create a remote with pinpoi. 1,910 74 variety of wire crafts. With bendy wire, teensy led bulbs, and battery packs in place of extension cords, these incredible string lights are the ones you need by amanda sims it's right around this time of year that you'll pull your string lights out of hiding and. Did you know that leds can be used as both light emitters as well as light detectors?

Laser trip wire using an led: In the towns around fort bragg, north carolina, retired special forces soldiers apply to their companies what they learned in combat. These guidelines explain what an led c. Be sure to watch the videoand checkout i'd rather be makingthis project will teach you how to reproduce or design your own ir remote control collimator to create a remote with pinpoi. This beginner's guide to led lighting provides the basics you need whether you're thinking of creating your own led marquee signs,.

These guidelines explain what an led c. How To Wire A Relay For Off Road Led Lights Extreme Lights
How To Wire A Relay For Off Road Led Lights Extreme Lights from cdn.shopify.com
Laser trip wire using an led: 1,910 74 variety of wire crafts. Was yours one of them? It is best to use leds with the same forward voltage and forward current characteristics. If you've ever had run the lights at an event or in a theme park, then you know how important led lights are and their controls. The ever amazing forrest mims discovered this decades ago and has several projects highlighting this concept. Individual control of multiple led lamps with one remote: In the towns around fort bragg, north carolina, retired special forces soldiers apply to their companies what they learned in combat.

With bendy wire, teensy led bulbs, and battery packs in place of extension cords, these incredible string lights are the ones you need by amanda sims it's right around this time of year that you'll pull your string lights out of hiding and.

By doganie in art by rhonda chase design in jewelry by rhonda chase design in jewelry by emilyvanleemput in jewelry by muhaiminah faiz in jewelry by jfeathersmith in. It is best to use leds with the same forward voltage and forward current characteristics. In the towns around fort bragg, north carolina, retired special forces soldiers apply to their companies what they learned in combat. Be sure to watch the videoand checkout i'd rather be makingthis project will teach you how to reproduce or design your own ir remote control collimator to create a remote with pinpoi. Reading terminal market has undergone many changes in its long history, but its merchants have never stray. Laser trip wire using an led: With bendy wire, teensy led bulbs, and battery packs in place of extension cords, these incredible string lights are the ones you need by amanda sims it's right around this time of year that you'll pull your string lights out of hiding and. Did you know that leds can be used as both light emitters as well as light detectors? Curious about how to wire a led light? The ever amazing forrest mims discovered this decades ago and has several projects highlighting this concept. You need a randomizer to help quickly produce colors for these displays. This beginner's guide to led lighting provides the basics you need whether you're thinking of creating your own led marquee signs,. 1,910 74 variety of wire crafts.

The ever amazing forrest mims discovered this decades ago and has several projects highlighting this concept. Reading terminal market has undergone many changes in its long history, but its merchants have never stray. You need a randomizer to help quickly produce colors for these displays. This beginner's guide to led lighting provides the basics you need whether you're thinking of creating your own led marquee signs,. Laser trip wire using an led:

Curious about how to wire a led light? New Wiring Diagram For Multiple Lights On A Three Way Switch Diagrams Digramssample Diagramimages Mecanica Automotriz Mecanica
New Wiring Diagram For Multiple Lights On A Three Way Switch Diagrams Digramssample Diagramimages Mecanica Automotriz Mecanica from i.pinimg.com
You need a randomizer to help quickly produce colors for these displays. In the towns around fort bragg, north carolina, retired special forces soldiers apply to their companies what they learned in combat. It is best to use leds with the same forward voltage and forward current characteristics. This beginner's guide to led lighting provides the basics you need whether you're thinking of creating your own led marquee signs,. Was yours one of them? If you've ever had run the lights at an event or in a theme park, then you know how important led lights are and their controls. With bendy wire, teensy led bulbs, and battery packs in place of extension cords, these incredible string lights are the ones you need by amanda sims it's right around this time of year that you'll pull your string lights out of hiding and. The ever amazing forrest mims discovered this decades ago and has several projects highlighting this concept.

Curious about how to wire a led light?

By doganie in art by rhonda chase design in jewelry by rhonda chase design in jewelry by emilyvanleemput in jewelry by muhaiminah faiz in jewelry by jfeathersmith in. Did you know that leds can be used as both light emitters as well as light detectors? 1,910 74 variety of wire crafts. Laser trip wire using an led: You need a randomizer to help quickly produce colors for these displays. The ever amazing forrest mims discovered this decades ago and has several projects highlighting this concept. These guidelines explain what an led c. Individual control of multiple led lamps with one remote: This beginner's guide to led lighting provides the basics you need whether you're thinking of creating your own led marquee signs,. In the towns around fort bragg, north carolina, retired special forces soldiers apply to their companies what they learned in combat. Reading terminal market has undergone many changes in its long history, but its merchants have never stray. If you've ever had run the lights at an event or in a theme park, then you know how important led lights are and their controls. Curious about how to wire a led light?

Wiring Multiple Leds - Led Wiring Diagram And Neon Wiring Diagram Top Forum Picks Oznium Blog -. Individual control of multiple led lamps with one remote: Laser trip wire using an led: Did you know that leds can be used as both light emitters as well as light detectors? By doganie in art by rhonda chase design in jewelry by rhonda chase design in jewelry by emilyvanleemput in jewelry by muhaiminah faiz in jewelry by jfeathersmith in. Curious about how to wire a led light?

Post a Comment